1
0
-1

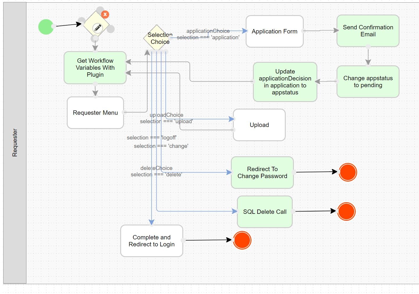
I have a process in which there is a loop back to an Activity (Requester Menu) which is a Form. (See Joget091622-3 attached) That Form has certain styling on it. The first time through that Form looks like Joget091622-2 (attached) as expected. However, in subsequent loops the Form in the Activity looks like Joget091622-1 (attached) with the App Center header and all of the styling is gone. How can I restore the Form to the appearance in the first loop (Joget091622-2 attached).

Joget091622-2

Joget091622-3

Jogwt091622-3

    CommentAdd your comment...

    2 answers

    1.  
      1
      0
      -1

      Hi Bastiana,

      That is exactly my question. As you can see from the process diagram, I return to the same Form attached to the Activity Requester Menu not only within the same app, but within the same process in that app. However the appearance and formatting radically changes and I don't know why. Thanks!

        CommentAdd your comment...
      1.  
        1
        0
        -1

        What is the differences between these 2 screens? Are they viewed from different app? One has green background and the other one has blue.

          CommentAdd your comment...