1 answer
- 210
Hi,
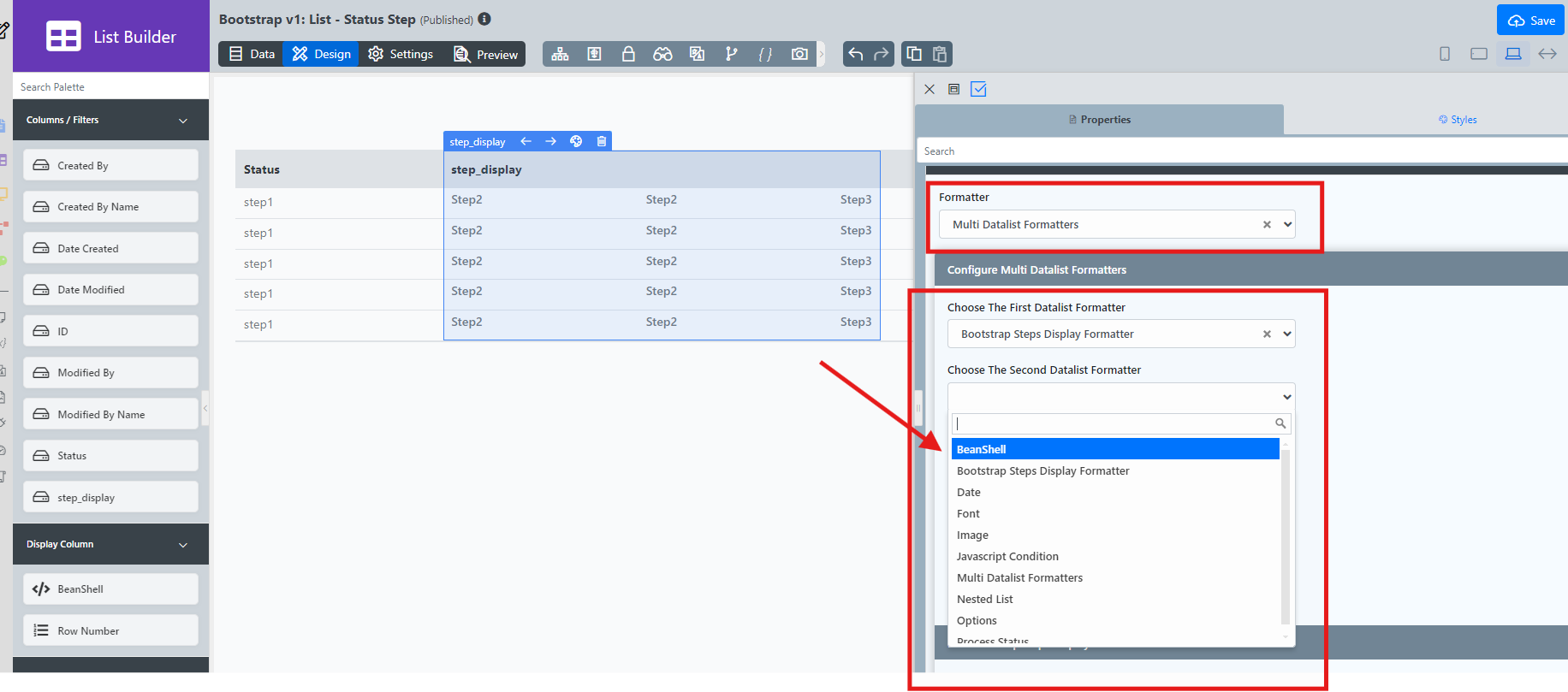
Maybe you can try to use the Multi Datalist Formatters Plugin.
This way you can have multiple formatter in place.
Make use of the beanshell formatter to implement your code.
Have a go on this.
Let me know how it goes.
Cheers- John Smith
Another way is maybe you can adjust the plugin source code according to your requirement.
Developing Plugins
https://github.com/jogetoss/bootstrap-steps-display - mahe
I changed the plugin's file in C:\Joget-DX8\wflow\app_plugins so that it accepts the <a> tag as form field, which was blocked previously. Now it works fine
- John Smith
Awesome, Glad to hear that it worked on your end.
- mahe
John Smith Now need to attach the id in the request parameter. any idea on how to do it?
Add your comment...


I want to add a hyperlink to each process in this Bootstrap Steps Display Plugin but there is no such options given. As you can see i tried to add a <a> tag inside the label field but it doesn't work either. Is There any other way to do this?