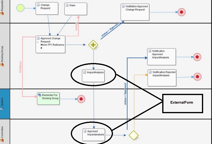
Workflow
I create External Form 3 Form
first, this form I want to map activity ImpactAnalysis
and last Form I want to map activity ApprovalImpactanlysis
I tried to follow the example. http://dev.joget.org/community/display/KBv2/Sample+External+Form+Integration but, I can't
I'm also not sure it work. I need to more details about External Form.
Thanks.
Yours sincerely




1 Comment
Bastiana
What is your problem?
Remember that you need to store your instance id so that you know which record row to fetch and store every time you load the external form. You will also need to use it to complete the assignment in API call.