Hellow,
I'm beginner user Joget workflow. I finished my first process following the instructions on the website and youtube. But I'm having two problems:
01. When Head of Department click on the button "complete task" the screen don't close;
02. When the requestor receive a not approved form to resubmit and make changes pointed out by HoD, the changes pointed by requestor don't arrive to HoD for approve again. What arrive is the first form request made by requestor. I had already placed subform in resubmission form but I can't do it.
I'd appreciate if someone can help me.
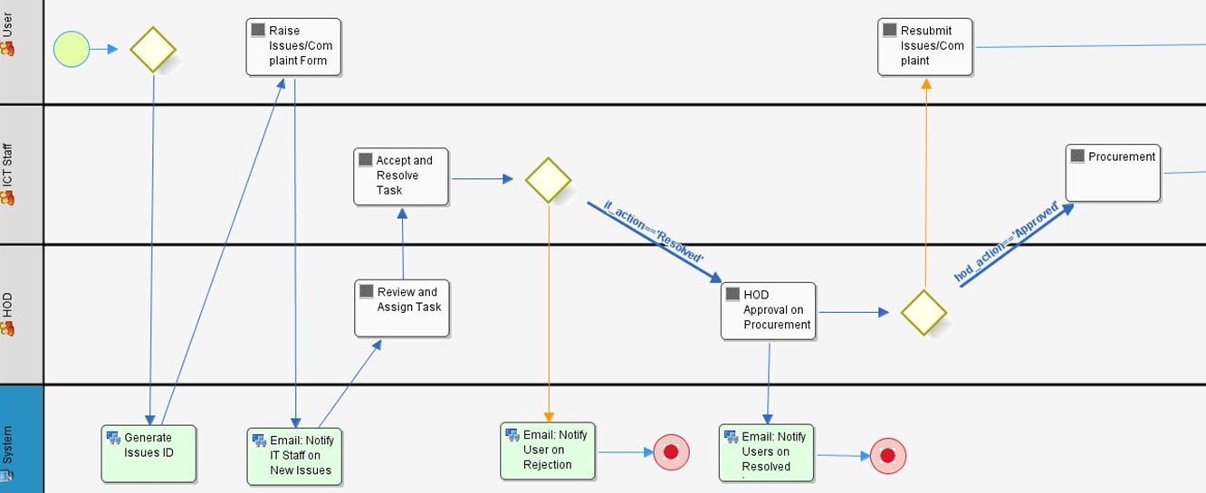
I attached drawing the diagram of the workflow. The Workflow is to control creation/exclusion of users.
Best regards, Thanks.
11 Comments
Hugo
Hi there,
Is there any error in the server console? Or maybe you can export out the package, put it in the forum so that we can import it in into our Joget to troubleshoot it for you.
Just an extra note, remember to make sure of workflow variable when there's routing involved!
Pinky
Hi,
I am also newbies in Joget Workflow. I am doing Helpdesk System and managed to create forms for each activity and try to link between each other. Below is my system workflow:
1) When User finished fill in the form and click the 'Complete Task' button the screen won't closed. Why?
2) What configuration should i do if i want user to fill in the data, click 'complete task' and then system will send email notification to HOD to 'Review and Assign Task'. Then HOD will get the link to open the complaint detail and assign task to specific technicians.
I try to follow the The Travel Management sample but still could not find any solution. Can you help me?
Hugo
Can you check if there's any error in your server log?
In your form input value, key in the specific technician's username then map it to a workflow variable. Then, in the participant mapping, you can use workflow variable to map to the participant 'ICT Staff'.
Hope it helps!
Pinky
Hi Hugo,
1) If I not mistaken i do not sees any error in the server log.
== Starting MySQL from .\mysql-5.0.22-win32 ==
== Starting Tomcat from .\apache-tomcat-6.0.18 ==
Using CATALINA_BASE: .\apache-tomcat-6.0.18
Using CATALINA_HOME: .\apache-tomcat-6.0.18
Using CATALINA_TMPDIR: .\apache-tomcat-6.0.18\temp
Using JRE_HOME: .\jdk1.6.0
Jun 29, 2011 12:14:23 PM org.apache.catalina.core.AprLifecycleListener init
INFO: The APR based Apache Tomcat Native library which allows optimal performanc
e in production environments was not found on the java.library.path: C:\Joget-v2
-beta\jdk1.6.0\bin;.;C:\Windows\Sun\Java\bin;C:\Windows\system32;C:\Windows;C:\W
indows\system32;C:\Windows;C:\Windows\System32\Wbem;C:\Windows\System32\WindowsP
owerShell\v1.0\;C:\AppServ\Apache2.2\bin;C:\AppServ\php5;C:\AppServ\MySQL\bin
Jun 29, 2011 12:14:23 PM org.apache.coyote.http11.Http11Protocol init
INFO: Initializing Coyote HTTP/1.1 on http-8080
Jun 29, 2011 12:14:23 PM org.apache.catalina.startup.Catalina load
INFO: Initialization processed in 658 ms
Jun 29, 2011 12:14:24 PM org.apache.catalina.core.StandardService start
INFO: Starting service Catalina
Jun 29, 2011 12:14:24 PM org.apache.catalina.core.StandardEngine start
INFO: Starting Servlet Engine: Apache Tomcat/6.0.18
INFO 29 Jun 2011 12:14:32 org.joget.commons.util.SetupManager - Using base dir
ectory: ./wflow/
INFO 29 Jun 2011 12:14:32 org.joget.commons.util.DynamicDataSource - datasourc
eName=workflow, url=jdbc:mysql://localhost:3307/sampledb?characterEncoding=UTF-8
, user=root
INFO 29 Jun 2011 12:14:35 org.joget.plugin.base.PluginManager - PluginManager
initialized
INFO 29 Jun 2011 12:14:38 org.joget.plugin.base.PluginManager - Bundle org.jog
et.wflow-plugin-beanshell started
INFO 29 Jun 2011 12:14:38 org.joget.plugin.base.PluginManager - Bundle org.jog
et.wflow-plugin-email started
INFO 29 Jun 2011 12:14:38 org.joget.plugin.base.PluginManager - Bundle org.jog
et.wflow-plugin-formDataEtl started
INFO 29 Jun 2011 12:14:38 org.joget.plugin.base.PluginManager - Bundle org.jog
et.plugin.json.wflow-plugin-json started
INFO 29 Jun 2011 12:14:38 org.joget.plugin.base.PluginManager - Bundle org.jog
et.plugin.referenceid.wflow-plugin-referenceId started
INFO 29 Jun 2011 12:14:38 org.joget.plugin.base.PluginManager - Bundle org.jog
et.wflow-plugin-report started
INFO 29 Jun 2011 12:14:38 org.joget.plugin.base.PluginManager - Bundle org.jog
et.wflow-plugin-userNotification started
INFO 29 Jun 2011 12:14:38 org.joget.commons.util.DynamicDataSource - datasourc
eName=directory, url=jdbc:mysql://localhost:3307/sampledb?characterEncoding=UTF-
8, user=root
INFO 29 Jun 2011 12:14:39 org.joget.commons.util.DynamicDataSource - datasourc
eName=workflow, url=jdbc:mysql://localhost:3307/sampledb?characterEncoding=UTF-8
, user=root
INFO 29 Jun 2011 12:14:40 org.joget.commons.util.DynamicDataSource - datasourc
eName=form, url=jdbc:mysql://localhost:3307/sampledb?characterEncoding=UTF-8, us
er=root
INFO 29 Jun 2011 12:14:40 org.joget.commons.util.DynamicDataSource - datasourc
eName=workflow, url=jdbc:mysql://localhost:3307/sampledb?characterEncoding=UTF-8
, user=root
SharkEngineManager -> Shark engine is being initialized ...
2011-06-29 12:14:41,587: SharkEngineManager -> Working with 'org.enhydra.shark.C
allbackUtil' implementation of core CallbackUtilities API
2011-06-29 12:14:41,587: SharkEngineManager -> Working with 'org.enhydra.shark.S
harkObjectFactory' implementation of core SharkObjectFactory API
2011-06-29 12:14:41,588: SharkEngineManager -> Working with 'org.joget.workflow.
shark.WorkflowToolActivityHandler' implementation of core ToolAgentManager API
2011-06-29 12:14:41,589: SharkEngineManager -> Working with 'org.enhydra.shark.l
ogging.StandardLoggingManager' implementation of Logging API
2011-06-29 12:14:41,620: WorkflowAssignmentManager -> Working with 'org.joget.wo
rkflow.shark.WorkflowUserGroupManagerAdmin' implementation of UserGroup API
2011-06-29 12:14:41,621: WorkflowAssignmentManager. -> Working without Participa
ntMapping API implementation - ParticipantMappingManager is not specified.
2011-06-29 12:14:41,621: SharkEngineManager -> Working with 'org.joget.workflow.
shark.WorkflowAssignmentManager' implementation of Assignment API
2011-06-29 12:14:41,622: SharkEngineManager -> Working without Caching API imple
mentation - CacheManager is not specified.
2011-06-29 12:14:41,718: DODSPersistentManager -> Adding shutdown hook for HSQL
DB
2011-06-29 12:14:42,094: datasourceName=shark, url=jdbc:mysql://localhost:3307/s
ampledb?characterEncoding=UTF-8, user=root
2011-06-29 12:14:42,578: Starting synchronous cache load for class: org.enhydra.
shark.instancepersistence.data.ProcessStateDO
2011-06-29 12:14:42,681: Finished synchronous cache load for class: org.enhydra.
shark.instancepersistence.data.ProcessStateDO
2011-06-29 12:14:42,714: Starting synchronous cache load for class: org.enhydra.
shark.instancepersistence.data.ActivityStateDO
2011-06-29 12:14:42,767: Finished synchronous cache load for class: org.enhydra.
shark.instancepersistence.data.ActivityStateDO
2011-06-29 12:14:42,793: DODSPersistentManager -> persisting String variables in
to BLOB for sizes greater than 4000
2011-06-29 12:14:42,793: SharkEngineManager -> Working with 'org.joget.workflow.
shark.WorkflowDODSPersistentManager' implementation of InstancePersistence API
2011-06-29 12:14:42,810: SharkEngineManager -> Working with 'org.joget.workflow.
shark.WorkflowEventAuditManager' implementation of EventAudit API
2011-06-29 12:14:42,936: SharkEngineManager -> Working with 'org.enhydra.shark.r
epositorypersistence.DODSRepositoryPersistenceManager' implementation of Reposit
oryPersistence API
2011-06-29 12:14:42,960: SharkEngineManager -> Working with 'org.joget.workflow.
shark.WorkflowScriptingManager' implementation of Scripting API
2011-06-29 12:14:42,960: SharkEngineManager -> Working without Security API impl
ementation - SecurityManager is not specified.
2011-06-29 12:14:43,512: StandardToolAgentManager -> Working with 'org.enhydra.s
hark.appmappersistence.DODSApplicationMappingAdmin' implementation of Applicatio
nMapPersistence API
2011-06-29 12:14:43,514: SharkEngineManager -> Working with 'org.enhydra.shark.t
oolagent.StandardToolAgentManager' implementation of ToolAgentManager API
2011-06-29 12:14:43,514: SharkEngineManager -> Working without wfEngineInteroper
ability API implementation - WfEngineInteroperability implementation is not spec
ified.
2011-06-29 12:14:43,588: SharkUtilities -> synchronizing XPDL cache
Shark -> shark engine initialization is finished, it lasted 2 [s]
Shark -> SharkExampleJSP ready and waiting ...
2011-06-29 12:14:44,381: datasourceName=report, url=jdbc:mysql://localhost:3307/
sampledb?characterEncoding=UTF-8, user=root
Jun 29, 2011 12:14:48 PM org.apache.coyote.http11.Http11Protocol start
INFO: Starting Coyote HTTP/1.1 on http-8080
Jun 29, 2011 12:14:48 PM org.apache.jk.common.ChannelSocket init
INFO: JK: ajp13 listening on /0.0.0.0:8009
Jun 29, 2011 12:14:48 PM org.apache.jk.server.JkMain start
INFO: Jk running ID=0 time=0/210 config=null
Jun 29, 2011 12:14:48 PM org.apache.catalina.startup.Catalina start
INFO: Server startup in 24668 ms
INFO 29 Jun 2011 12:14:53 org.joget.workflow.security.WorkflowHttpAuthProcessin
gFilter - Authentication for user admin: true
INFO 29 Jun 2011 12:15:12 org.joget.workflow.security.WorkflowHttpAuthProcessin
gFilter - Authentication for user dummy: true
INFO 29 Jun 2011 12:15:19 org.joget.form.util.DynamicLocalSessionFactoryBean -
Building new Hibernate SessionFactory
2) Your Answer:
In your form input value, key in the specific technician's username then map it to a workflow variable. Then, in the participant mapping, you can use workflow variable to map to the participant 'ICT Staff'.
Does it means that i need to create a technician's name ex: 'Ali' as workflow variable in Workflow designer then assign it in the form field?
Sam Choo
Hi Noorhayati,
(1) Your log seems a little short to have had logins and process starts. Did you copy the entire log history to the exact time you experienced the 'stucked submission' screen?
(2) In Participant mapping, there's an option to map the participant to a 'username'. Hugo had suggested that you create a workflow variable, eg. 'technician_username', and in the form that the HOD fills in, the HOD will fill in the username of the technician who he wishes to assign the task to. Then, in the subsequent activity, the Joget will be able to select the participant to assign it to. Of course, you can use Form Variables to populate a pull down list of technicians, based on their group membership. An example explanation here: Re-assigning an Activity to A Specific Participant You will have to use a BeanShell script to obtain the list of your users in Form Variables. I've got an example for you below:
import java.util.*; import org.joget.directory.model.User; import org.joget.directory.model.dao.user.UserDao; import org.joget.plugin.base.PluginManager; import org.apache.commons.collections.SequencedHashMap; Map result = new SequencedHashMap(); result.put("", ""); UserDao userDao = (UserDao) pluginManager.getBean("userDao"); Collection userList = userDao.getUserByGroup("TECHNICIANS", null, null, null, null); for (Iterator it=userList.iterator(); it.hasNext(); ) { User user = (User) it.next(); result.put(user.getUsername(), "" + user.getFirstName() + " " + user.getLastName()); // username is the value, firstname lastname is the label } return result;You can read up more on Form Variables, and how to use this in your forms from the knowledgebase.
Hope this helps.
Pinky
Hi Sam,
1) I am sorry i gave the wrong file. Here is the correct one. Really need your help on this one.
Screen_not_close_Logs.2011-06-30.txt
2) I will try your solution and update once successful.
Thanks
Sam Choo
Hi Noorhayati,
Looks like an error with the form. Could you export the package and attach it here? Will help you from there.
Thanks.
Pinky
Hi Sam,
Here is the export package that you wanted.
package-new_helpdesk-20110630121220.zip
Thanks alot !
Sam Choo
Hi Noorhayati,
I've noticed on the first form, you used a field name 'id' for the Staff/Student ID field. As I mentioned previously, we cannot use any identifier called 'id' as this will conflict with the database. Just edit your form again, change that field name to something else, like 'staff_student_id'. Then, reopen the form, fill in, and everything should work!
Good luck.
Pinky
Hi Sam,
It worked !! I really forgot about the id declared in the form.
I'll better watch out next time.
Thanks a lot.
Mohamed
community/users/editmyprofilepicture.action
Hi,
I am beging with joget. I use the joget V3 . When i fill my joget form from Bean Shell Form. I have this error :
ATTENTION: Error executing script
Sourced file: inline evaluation of: ``import java.util.*; import org.joget.workf
low.model.service.*; Collection list . . . '' : Typed variable declaration : A
ttempt to resolve method: getBean() on undefined variable or class name: pluginM
anager : at Line: 5 : in file: inline evaluation of: ``import java.util.*; impor
t org.joget.workflow.model.service.*; Collection list . . . '' : pluginManager
.getBean ( "workflowManager" )
at bsh.UtilEvalError.toEvalError(Unknown Source)
at bsh.UtilEvalError.toEvalError(Unknown Source)
at bsh.BSHMethodInvocation.eval(Unknown Source)
at bsh.BSHPrimaryExpression.eval(Unknown Source)
at bsh.BSHPrimaryExpression.eval(Unknown Source)
at bsh.BSHCastExpression.eval(Unknown Source)
at bsh.BSHVariableDeclarator.eval(Unknown Source)
at bsh.BSHTypedVariableDeclaration.eval(Unknown Source)
at bsh.Interpreter.eval(Unknown Source)
at bsh.Interpreter.eval(Unknown Source)
at bsh.Interpreter.eval(Unknown Source)
at org.joget.apps.form.lib.BeanShellFormBinder.executeScript(BeanShellFo
rmBinder.java:73)
How to get pluginManager in my script ?
Thank's