There are a few final touches to add to the process to complete the workflow design:
System Participants
Let's add a new condition to our sample Leave Application process flow. When either the supervisor or the HOD rejects a leave application, a rejection notice is sent to the requestor. If the HOD approves the application, an approval notice is sent to the requestor. After either email is sent, the process ends.
To put our new condition into effect, we'll need to add a System participant. System participants are used when an automated task which does not involve human interaction is required. Emails being automatically sent out is an example.
An important point to note, however, is that System participants use tools for their tasks instead of activities which regular participants use.
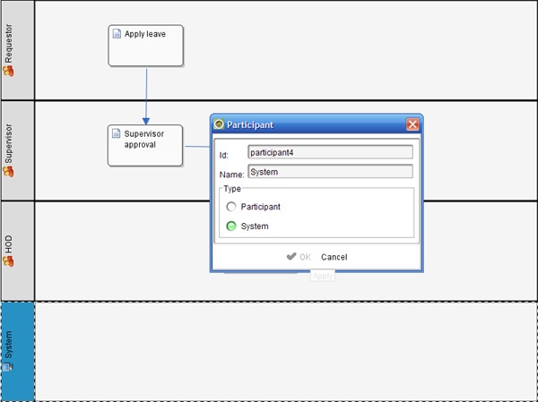
To add a System participant in the process, create a new participant. Double-click on the Participant label and in the resulting dialog box, type "System" in the Name field and then set the participant type to "System".
Tools
Tools are similar to activities but are usually mapped to plugins rather than forms. They represent the sort of activities that will be carried out as automated tasks without human interaction.
In our sample process, we will need to add two new tools to the System swimlane and then map them correctly to previous activities.
Points to note:
1. On the Otherwise transition: creating a new transition to carry the condition supervisorApproval=='no' is an option, but one that does not fall in line with best practices. By using the Otherwise transition instead, we can be sure that all eventualities are covered and that the process will not get stuck midway.
2. In the final decision route: the expression
hodApproval=='yes'
will require a new workflow variable to be created. Make sure you create the necessary workflow variable in your process properties window.
Process Guide
There is a Process Guide at the bottom left-hand corner of Workflow Designer that analyzes your process for critical or warning items, on the fly. Pay attention when there are red crosses. They point out errors in your workflow that may likely cause your deployment to fail.
Start and End Bubbles
The Start and End bubbles are usually added last to processes. Initiating and terminating bubbles are important to mark where a process might begin or where it might end. We wouldn't want our process to start from nowhere or to end abruptly.
To include a start and end bubble, you can either drag-and-drop them onto your process and join them to the proceeding and from the preceding activities, respectively, by manually adding transitions; or you can simply click on the "Insert missing start and end bubbles" icon.
Process Update/Deployment
One thing to note is that Workflow Designer can run as a client. This means you can save drafts of your processes to your localhost and amend them any time until you are satisfied that they are ready for production.
When a process is ready for deployment, select Deploy from the File menu option, or update it if the process has previously been deployed.



