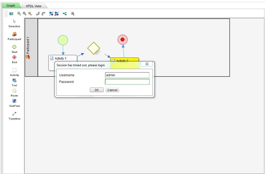
Joget is now more secure while designing the workflow. Now Joget is no longer externalized with Workflow designer. Workflow designer shares the session with Joget. If the session expires in the browser, Workflow Designer will prompt you to enter the password before deploying the application. 

Similar kind of an authentication is required in case a user wants to open a saved jnlp.

  • No labels