In this article, we will attempt to show you on how to introduce a conditional repetitive loop on using Deadlines.
Typically, we would have a Deadline set at the intended activity itself like the following diagram.
Learning More
Download the tutorial app on Process Deadline from Joget Workflow Marketplace to learn more.
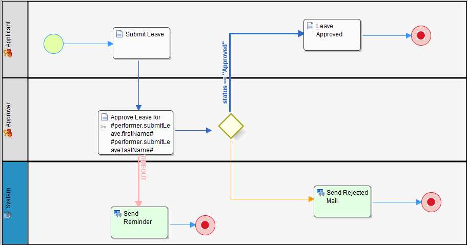
Figure 1: Asynchronous deadline set at "Approve Leave" activity to "Send Reminder"
It is a very simple and straight forward design we got above but there may be a need to send out reminder at an interval, not just once. Therefore, we may design our workflow in such a manner like the one below.
Figure 2: Repetitively triggering "Send Reminder" using a waiting activity "Wait for Timeout"
By using a waiting/dummy activity, we can then loop it around and add a conditional transition to trigger/stop sending reminder.
Related Elements

