In this article, we will attempt to show you on how to introduce a conditional repetitive loop on using Deadlines.

Typically, we would have a Deadline set at the intended activity itself like the following diagram.

Learning More

Download the tutorial app on Process Deadline from Joget Workflow Marketplace to learn more.

 

 


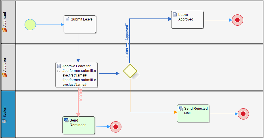
Figure 1: Asynchronous deadline set at "Approve Leave" activity to "Send Reminder"

It is a very simple and straight forward design we got above but there may be a need to send out reminder at an interval, not just once. Therefore, we may design our workflow in such a manner like the one below.


Figure 2: Repetitively triggering "Send Reminder" using a waiting activity "Wait for Timeout"

By using a waiting/dummy activity, we can then loop it around and add a conditional transition to trigger/stop sending reminder.

  • No labels