根据 Ivan Shu.的反馈和分享,这是  Multiple Approval  改进版本

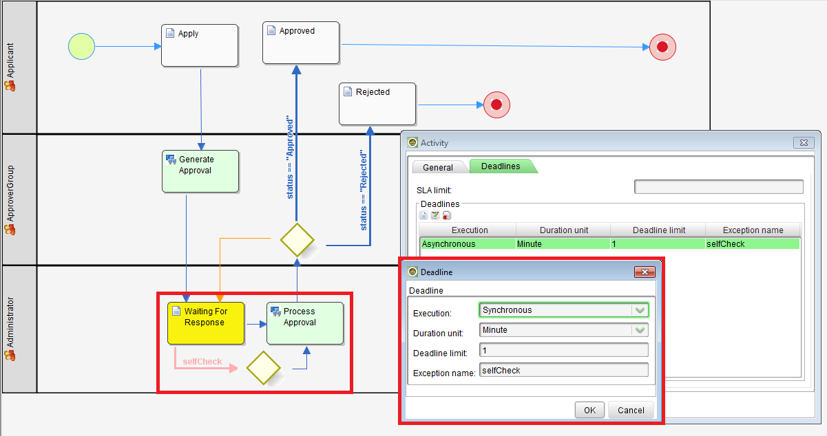
在这个版本中,添加了Deadline 以便定期自动检查批准。这将防止“过程审批”中的脚本无法同时运行多个审批实例,从而无法获得所需的最终批准计数。

KB:Download the App

编辑:

1.过程审批 - >工具:更新应用程序

更改

 

workflowManager.assignmentComplete(actId, null);
to
workflowManager.assignmentComplete(actId);

 

assignmentComplete方法只接受一个参数。

2.流程应用 - >工具:流程审批

else if(rowCount >= approvalCount){
workflowManager.processVariable(processId, statusVariableName, "Approved");
}

如果您接受3个用户中的2个用户的批准,其他用户的运行过程将不会完全完成。

示例修复

else if(rowCount == Integer.valueOf(no_approvals)){ //no_approvals is my own variable where I store number of assignees for request to be approved
    	String[] approvalIdsSplit = approvalIds.split(",");
	for(String approvalId : approvalIdsSplit){
		if(!approvalId.equalsIgnoreCase("") && !approvalId.equalsIgnoreCase(recordId)){
			try{
				workflowManager.processAbort(approvalId);
                System.out.println(" aborting : " + approvalId);
			}catch(Exception e){
                    System.err.println("Exception: " + e.getMessage());
			}			
		}
	}
	workflowManager.processVariable(processId, statusVariableName, "approved");
}
  • No labels