在本文中,我们将向您展示如何使用最后期限的条件  重复循环。

通常情况下,我们会在预期的活动中设置截止日期,如下图所示。


 

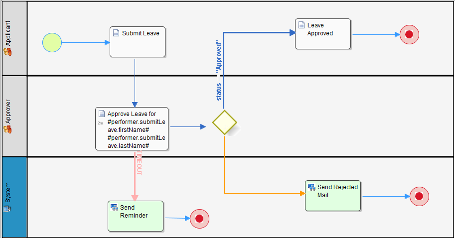
图1:在“批准离开”活动中设置的异步截止时间为“发送提醒”

 

这是一个非常简单直接的设计,但是可能需要不止一次发出提醒。因此,我们可能会像下面这样设计我们的工作流程。

 


 

图2:使用等待活动“等待超时”重复触发“发送提醒”

 

通过使用等待/虚拟活动,我们可以将其循环并添加条件转换以触发/停止发送提醒。

 

  • No labels