For one of the processes I've made, a circular activity is need.
What I want is when process started, one activity is been activated, and it repeats for 3 times then the process go on to next activity.
How can I make it? Any Plugin needed?
Thanks
For one of the processes I've made, a circular activity is need.
What I want is when process started, one activity is been activated, and it repeats for 3 times then the process go on to next activity.
How can I make it? Any Plugin needed?
Thanks
9 Comments
Hugo
Use a workflow variable, make it loop until a condition is met. In this case, the counter. Remember to increase the counter or it will end up in infinite loop.
Tracy Lee
Thank you for you detailed explain.
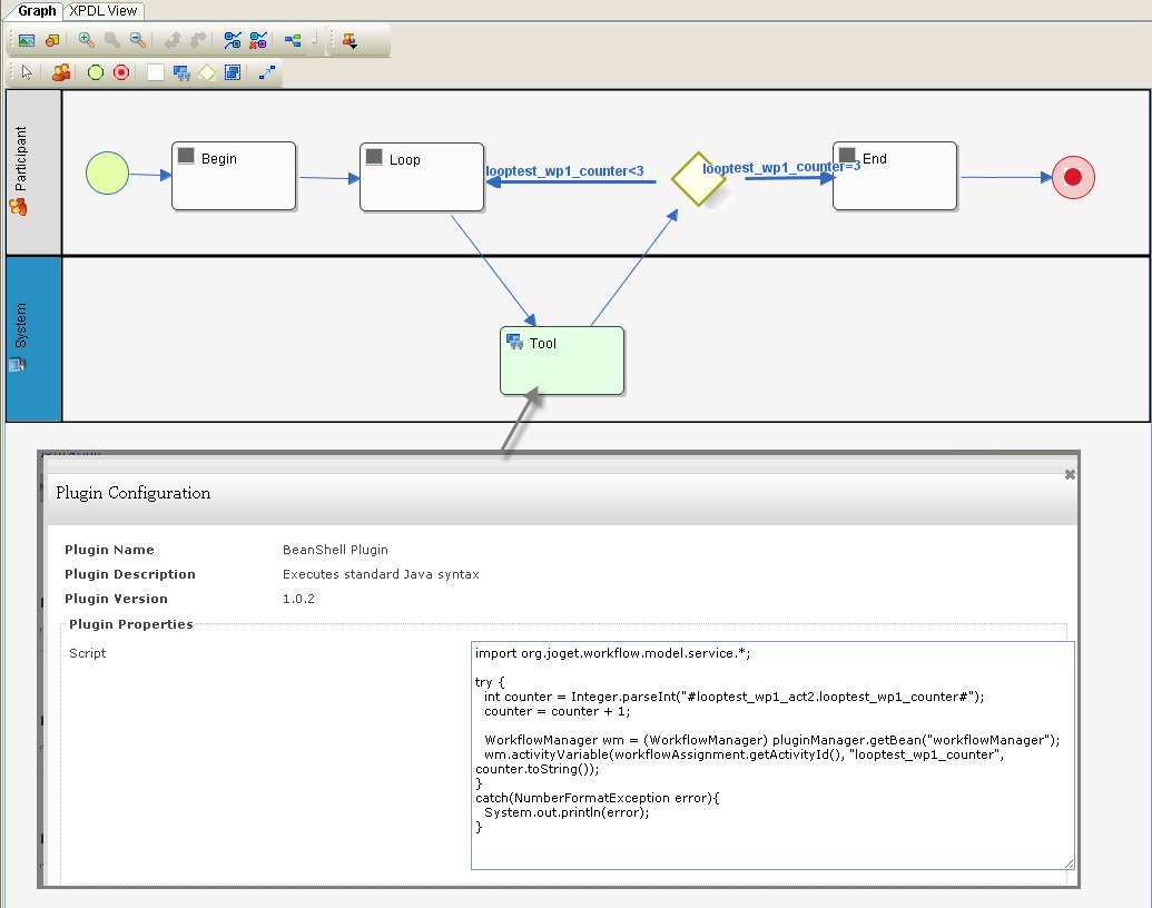
So, I think the increase of the counter should be accomplished by a tool which mapped to the beanshell. Am i right? Is there any other way to achive it?
Thanks
Hugo
That's one way but that would requires a bit of coding. The easier way is to include a hidden text field in the form that you are looping, map it to the workflow variable. Then, upon submission, increase the counter via javascript.
Tracy Lee
I'm not a developer,and I'm not good at javascript as well. But, I found samples of beanshell usage and have a try. It didn't work out.Would you please what's wrong with it. Thank you
the xpdl file
Sam Choo
Hi Tracy,
There may be a way to achieve this using workflow on its own. Basically, you can create 3 activities in the workflow. I would first ask myself the following questions:
1. Are the 3 activities to be in series or to run concurrently (parellel)?
2. How are these activities assigned to users? Is one user allowed to accept the task for all 3 instances of the same activity?
You may wish to detail the use-case (practical use) for this loop that you have in mind.
Tracy Lee
Thank you Sam, for providing a new view to this problem. Repeating the same activity could be an alternative to loop situation. and ,the AND route can do this trick also.
But, I still want to know what's the problem of the loop test I've tried out.
Sam Choo
Check the hash variable you used. The syntax should be #variable.looptest_wp1_counter#
Camilo A. García
Good day! I have defined a loop based on the change in a state that depends on the intervention of a user who reviews the process every day. But I need to keep the comments made in each of the reviews, to have a history. Any idea?
Camilo A. García
Good day! I have defined a loop based on the change in a state that depends on the intervention of a user who reviews the process every day. But I need to keep the comments made in each of the reviews, to have a history. Any idea?