Hi all,
I was extending the leave application process just now. I have made certain changes. My workflow design goes as follows:
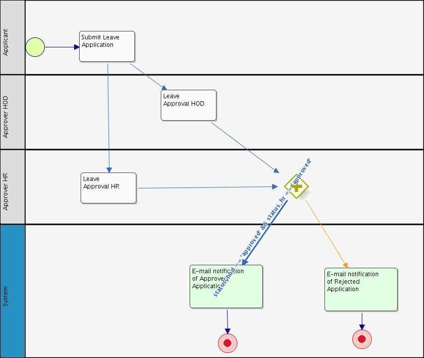
I have joined the two transitions with an AND. Now here, both the tasks must be completed before the mail is sent. If both HOD and HR approve the leave request, then only the leave approved mail should be sent to the applier. Else if one of them rejects the approval, the rejected mail should be sent. I have used two seperate variables for both forms, i.e. approver_hod and approver_hr.
But this configuration does'nt seem to work. Process passes to the HR task, but does not pass to the HOD task. Also mail is not being sent. I am getting following error in the logs:
ERROR 02 Jun 2011 16:04:55 org.joget.form.util.FileUtil - java.lang.IllegalStateException: File has been moved - cannot be read again
java.lang.IllegalStateException: File has been moved - cannot be read again
at org.springframework.web.multipart.commons.CommonsMultipartFile.getBytes(CommonsMultipartFile.java:112)
at org.joget.form.util.FileUtil.storeFile(FileUtil.java:29)
at org.joget.form.model.FormFacade.saveFormSubmittedData(FormFacade.java:130)
at org.joget.form.web.FormController.submit(FormController.java:225)
at sun.reflect.NativeMethodAccessorImpl.invoke0(Native Method)
at sun.reflect.NativeMethodAccessorImpl.invoke(NativeMethodAccessorImpl.java:39)
at sun.reflect.DelegatingMethodAccessorImpl.invoke(DelegatingMethodAccessorImpl.java:25)
at java.lang.reflect.Method.invoke(Method.java:597)
at org.springframework.web.bind.annotation.support.HandlerMethodInvoker.doInvokeMethod(HandlerMethodInvoker.java:413)
at org.springframework.web.bind.annotation.support.HandlerMethodInvoker.invokeHandlerMethod(HandlerMethodInvoker.java:134)
at org.springframework.web.servlet.mvc.annotation.AnnotationMethodHandlerAdapter.invokeHandlerMethod(AnnotationMethodHandlerAdapter.java:310)
at org.springframework.web.servlet.mvc.annotation.AnnotationMethodHandlerAdapter.handle(AnnotationMethodHandlerAdapter.java:297)
at org.joget.commons.spring.web.ParameterizedAnnotationMethodHandlerAdapter.handle(ParameterizedAnnotationMethodHandlerAdapter.java:30)
at org.springframework.web.servlet.DispatcherServlet.doDispatch(DispatcherServlet.java:875)
at org.springframework.web.servlet.DispatcherServlet.doService(DispatcherServlet.java:809)
at org.springframework.web.servlet.FrameworkServlet.processRequest(FrameworkServlet.java:571)
at org.springframework.web.servlet.FrameworkServlet.doPost(FrameworkServlet.java:511)
at javax.servlet.http.HttpServlet.service(HttpServlet.java:637)
at javax.servlet.http.HttpServlet.service(HttpServlet.java:717)
at org.apache.catalina.core.ApplicationFilterChain.internalDoFilter(ApplicationFilterChain.java:290)
at org.apache.catalina.core.ApplicationFilterChain.doFilter(ApplicationFilterChain.java:206)
at org.springframework.security.util.FilterChainProxy$VirtualFilterChain.doFilter(FilterChainProxy.java:359)
at org.springframework.security.intercept.web.FilterSecurityInterceptor.invoke(FilterSecurityInterceptor.java:109)
at org.springframework.security.intercept.web.FilterSecurityInterceptor.doFilter(FilterSecurityInterceptor.java:83)
at org.springframework.security.util.FilterChainProxy$VirtualFilterChain.doFilter(FilterChainProxy.java:371)
at org.springframework.security.ui.SessionFixationProtectionFilter.doFilterHttp(SessionFixationProtectionFilter.java:67)
at org.springframework.security.ui.SpringSecurityFilter.doFilter(SpringSecurityFilter.java:53)
at org.springframework.security.util.FilterChainProxy$VirtualFilterChain.doFilter(FilterChainProxy.java:371)
at org.joget.workflow.security.WorkflowNtlmProcessingFilter.doFilterHttp(WorkflowNtlmProcessingFilter.java:52)
at org.springframework.security.ui.SpringSecurityFilter.doFilter(SpringSecurityFilter.java:53)
at org.springframework.security.util.FilterChainProxy$VirtualFilterChain.doFilter(FilterChainProxy.java:371)
at org.springframework.security.ui.ExceptionTranslationFilter.doFilterHttp(ExceptionTranslationFilter.java:101)
at org.springframework.security.ui.SpringSecurityFilter.doFilter(SpringSecurityFilter.java:53)
at org.springframework.security.util.FilterChainProxy$VirtualFilterChain.doFilter(FilterChainProxy.java:371)
at org.springframework.security.providers.anonymous.AnonymousProcessingFilter.doFilterHttp(AnonymousProcessingFilter.java:105)
at org.springframework.security.ui.SpringSecurityFilter.doFilter(SpringSecurityFilter.java:53)
at org.springframework.security.util.FilterChainProxy$VirtualFilterChain.doFilter(FilterChainProxy.java:371)
at org.springframework.security.ui.AbstractProcessingFilter.doFilterHttp(AbstractProcessingFilter.java:271)
at org.springframework.security.ui.SpringSecurityFilter.doFilter(SpringSecurityFilter.java:53)
at org.springframework.security.util.FilterChainProxy$VirtualFilterChain.doFilter(FilterChainProxy.java:371)
at org.springframework.security.ui.AbstractProcessingFilter.doFilterHttp(AbstractProcessingFilter.java:271)
at org.joget.workflow.security.WorkflowHttpAuthProcessingFilter.doFilterHttp(WorkflowHttpAuthProcessingFilter.java:39)
at org.springframework.security.ui.SpringSecurityFilter.doFilter(SpringSecurityFilter.java:53)
at org.springframework.security.util.FilterChainProxy$VirtualFilterChain.doFilter(FilterChainProxy.java:371)
at org.springframework.security.ui.logout.LogoutFilter.doFilterHttp(LogoutFilter.java:89)
at org.springframework.security.ui.SpringSecurityFilter.doFilter(SpringSecurityFilter.java:53)
at org.springframework.security.util.FilterChainProxy$VirtualFilterChain.doFilter(FilterChainProxy.java:371)
at org.springframework.security.context.HttpSessionContextIntegrationFilter.doFilterHttp(HttpSessionContextIntegrationFilter.java:235)
at org.springframework.security.ui.SpringSecurityFilter.doFilter(SpringSecurityFilter.java:53)
at org.springframework.security.util.FilterChainProxy$VirtualFilterChain.doFilter(FilterChainProxy.java:371)
at org.springframework.security.util.FilterChainProxy.doFilter(FilterChainProxy.java:174)
at org.springframework.web.filter.DelegatingFilterProxy.invokeDelegate(DelegatingFilterProxy.java:236)
at org.springframework.web.filter.DelegatingFilterProxy.doFilter(DelegatingFilterProxy.java:167)
at org.apache.catalina.core.ApplicationFilterChain.internalDoFilter(ApplicationFilterChain.java:235)
at org.apache.catalina.core.ApplicationFilterChain.doFilter(ApplicationFilterChain.java:206)
at org.springframework.web.filter.CharacterEncodingFilter.doFilterInternal(CharacterEncodingFilter.java:96)
at org.springframework.web.filter.OncePerRequestFilter.doFilter(OncePerRequestFilter.java:76)
at org.apache.catalina.core.ApplicationFilterChain.internalDoFilter(ApplicationFilterChain.java:235)
at org.apache.catalina.core.ApplicationFilterChain.doFilter(ApplicationFilterChain.java:206)
at org.apache.catalina.core.StandardWrapperValve.invoke(StandardWrapperValve.java:233)
at org.apache.catalina.core.StandardContextValve.invoke(StandardContextValve.java:191)
at org.apache.catalina.core.StandardHostValve.invoke(StandardHostValve.java:128)
at org.apache.catalina.valves.ErrorReportValve.invoke(ErrorReportValve.java:102)
at org.apache.catalina.core.StandardEngineValve.invoke(StandardEngineValve.java:109)
at org.apache.catalina.connector.CoyoteAdapter.service(CoyoteAdapter.java:286)
at org.apache.coyote.http11.Http11Processor.process(Http11Processor.java:845)
at org.apache.coyote.http11.Http11Protocol$Http11ConnectionHandler.process(Http11Protocol.java:583)
at org.apache.tomcat.util.net.JIoEndpoint$Worker.run(JIoEndpoint.java:447)
at java.lang.Thread.run(Thread.java:662)
I searched in the knowledge base for a tutorial on how to use AND transition, but I did not find one. Please guide me wherever I am wrong.
Thanks.
3 Comments
Tiensoon
Hi Chait, please try a parallel flow like this:
chait
Hi Tiensoon,
Thanx its working. Now I have another problem. I assigned a deadline to the Leave Approval
HOD activity. I followed the procedure which is mentioned in the KnowledgeBase. I created
two deadlines. First is asynchronous deadline and second is synchronous one. Both have
different variables: dead01 and dead02 but same exception name "TIMEOUT". When I do a
validity check, I get the errors: Type=ERROR, Sub-type=LOGIC, Deadline exception not
properly handled -missing specified 'exception transition' or 'default exception transition'
Does this mean that I have to add another activity to handle exception generated by the
deadline? How should be the process design?
Thanks.
Tiensoon
Each should have a different exception name. We are using exception name on the transition, to identify the type of timeout