Name | Size | Creator | Creation Date | Labels | Comment | ||
---|---|---|---|---|---|---|---|
GIF File AND-transition.gif | 11 kB | Tiensoon | Jun 03, 2011 11:08 |
|
|||
Version 1 (current) | 11 kB | Tiensoon | Jun 03, 2011 11:08 | ||||
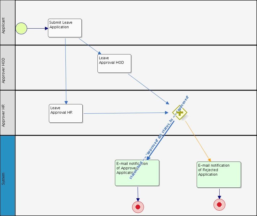
JPEG File leave_application%233%23leave_approval.jpg | 43 kB | chait | Jun 02, 2011 18:55 |
|
|||
Version 1 (current) | 43 kB | chait | Jun 02, 2011 18:55 |